Spring系列八股15 - MVC2 (Spring MVC)
MVC
Spring MVC 是 Spring 框架对 MVC 模式的具体实现,专门用于构建 Web 应用
MVC → 一种设计思想(模式)
Spring MVC → Spring 对这个思想的落地实现
核心组件
请求进来
↓
DispatcherServlet(前端控制器,所有请求的入口)
↓
HandlerMapping(找到对应的 Controller)
↓
Controller(处理请求,调用 Service)
↓
返回 ModelAndView / JSON
↓
响应给客户端
在 Spring Boot 项目中,DispatcherServlet 的启动是通过自动配置完成的
Spring Boot 会自动注册一个默认的 DispatcherServlet,并将其映射到 /
@Bean
public ServletRegistrationBean<DispatcherServlet> dispatcherServletRegistration(DispatcherServlet dispatcherServlet) {
ServletRegistrationBean<DispatcherServlet> registration = new ServletRegistrationBean<>(dispatcherServlet, "/"); // 默认映射路径为 "/"
registration.setName("dispatcherServlet");
return registration;
}
处理器映射 HandlerMapping,当一个请求进来时,前端控制器会询问处理器映射:“这个 URL 应该由哪个 Controller 的哪个方法来处理?”然后它就会根据 @RequestMapping、@GetMapping 这些注解来匹配请求
处理器 Handler,实际上就是我们写的 Controller 方法,这是真正处理业务逻辑的地方
处理器适配器 HandlerAdapter,负责调用该处理器的方法,并处理参数绑定、类型转换等
因为处理器可能有不同的类型,比如注解方式、实现接口方式等,处理器适配器就是为了统一调用方式
视图解析器 ViewResolver,处理完业务逻辑后,如果需要渲染视图,ViewResolver 会根据返回的视图名称解析实际的视图对象,比如 Thymeleaf
在前后端分离的项目中,这个组件更多用于返回 JSON 数据
异常处理器 HandlerExceptionResolver,捕获并处理请求处理过程中抛出的异常
通常,我们可以通过 @ControllerAdvice 和 @ExceptionHandler 来自定义异常处理逻辑,确保返回友好的错误响应
除此之外,还有文件上传解析器 MultipartResolver,用于处理文件上传请求;拦截器 HandlerInterceptor, 用于在请求处理前后执行一些额外的逻辑,比如权限校验、日志记录等
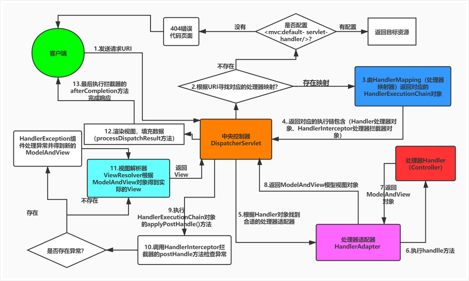
Spring MVC 的工作流程
简单来说,Spring MVC 是一个基于 Servlet 的请求处理框架
核心流程可以概括为:请求接收 → 路由分发 → 控制器处理 → 视图解析


用户发起的 HTTP 请求,首先会被 DispatcherServlet 捕获,这是 Spring MVC 的“前端控制器”,负责拦截所有请求,起到统一入口的作用
DispatcherServlet 接收到请求后,会根据 URL、请求方法等信息,交给 HandlerMapping 进行路由匹配,查找对应的处理器,也就是 Controller 中的具体方法
找到对应 Controller 方法后,DispatcherServlet 会委托给处理器适配器 HandlerAdapter 进行调用
处理器适配器负责执行方法本身,并处理参数绑定、数据类型转换等
在注解驱动开发中,常用的是 RequestMappingHandlerAdapter
这一层会把请求参数自动注入到方法形参中,并调用 Controller 执行实际的业务逻辑
Controller 方法最终会返回结果,比如视图名称、ModelAndView 或直接返回 JSON 数据
当 Controller 方法返回视图名时,DispatcherServlet 会调用 ViewResolver 将其解析为实际的 View 对象,比如 Thymeleaf 页面
在前后端分离的接口项目中,这一步则通常是返回 JSON 数据
最后,由 View 对象完成渲染,或者将 JSON 结果直接通过 DispatcherServlet 返回给客户端
速记
- 用户发送请求至前端控制器
DispatcherServlet DispatcherServlet收到请求调用处理器映射器HandlerMapping- 处理器映射器根据请求url找到具体的处理器,生成处理器执行链
HandlerExecutionChain(包括处理器对象和处理器拦截器) 一并返回给DispatcherServlet DispatcherServlet根据处理器Handler获取处理器适配器HandlerAdapter执行HandlerAdapter处理一系列的操作,如:参数封装,数据格式转换,数据验证等操作- 执行处理器
Handler(Controller,也叫页面控制器)。 Handler执行完成返回ModelAndViewHandlerAdapter将Handler执行结果ModelAndView返回到DispatcherServletDispatcherServlet将ModelAndView传给ViewReslover视图解析器ViewReslover解析后返回具体ViewDispatcherServlet对View进行渲染视图(即将模型数据model填充至视图中)。DispatcherServlet响应用户
为什么不直接调用,要通过 HandlerAdapte
因为 Controller 的写法不止一种,DispatcherServlet 不知道该怎么调用:
// 写法1:最常见的注解方式
@RestController
public class UserController {
@GetMapping("/user")
public User getUser() { ... }
}
// 写法2:实现接口方式(老写法)
public class UserController implements Controller {
public ModelAndView handleRequest(...) { ... }
}
// 写法3:实现 HttpRequestHandler
public class UserController implements HttpRequestHandler {
public void handleRequest(...) { ... }
}
HandlerAdapter 的作用
相当于一个适配器/翻译官:
DispatcherServlet
↓ 我只会说:"帮我调用这个 Controller"
HandlerAdapter
↓ 我来判断它是哪种类型,用对应的方式调用
Controller(不管是哪种写法,我都能处理)
每种 HandlerAdapter 认识一种 Controller:
// RequestMappingHandlerAdapter 认识注解方式
// 它知道要用反射找 @GetMapping 的方法来调用
method.invoke(controller, args...); // 反射调用 getUser()
// SimpleControllerHandlerAdapter 认识接口方式
// 它知道直接调 handleRequest
controller.handleRequest(request, response);
DispatcherServlet 只需要说:
// DispatcherServlet 只跟 HandlerAdapter 说话,不管 Controller 长什么样
handlerAdapter.handle(request, response, handler); // 统一接口
就是不同 Controller 方法名、参数都不一样,Java 没法用同一行代码调用它们,HandlerAdapter 负责"认出"是哪种 Controller 再用对应的方式去调它
如果混合有继承接口的,也有注解的呢
Spring 会注册多个 HandlerAdapter,按顺序逐个尝试,谁能处理谁上:
// Spring 默认注册的适配器(有优先级顺序)
RequestMappingHandlerAdapter // 处理注解方式 @Controller
SimpleControllerHandlerAdapter // 处理实现 Controller 接口方式
HttpRequestHandlerAdapter // 处理实现 HttpRequestHandler 接口方式
处理流程
DispatcherServlet 拿到请求
↓
遍历所有 HandlerAdapter,挨个问:
↓
RequestMappingHandlerAdapter: "这个我能处理吗?"
→ 是注解 Controller?能 ✅ → 直接调用
→ 是接口 Controller?不能 ❌ → 下一个
SimpleControllerHandlerAdapter: "这个我能处理吗?"
→ 实现了 Controller 接口?能 ✅ → 直接调用
代码角度
每个 Adapter 都实现了 supports() 方法来判断自己能不能处理
// RequestMappingHandlerAdapter
public boolean supports(Object handler) {
return handler instanceof HandlerMethod; // 注解方式才是 HandlerMethod
}
// SimpleControllerHandlerAdapter
public boolean supports(Object handler) {
return handler instanceof Controller; // 实现接口才是 Controller
}
DispatcherServlet 就是遍历调 supports(),谁返回 true 谁来处理
